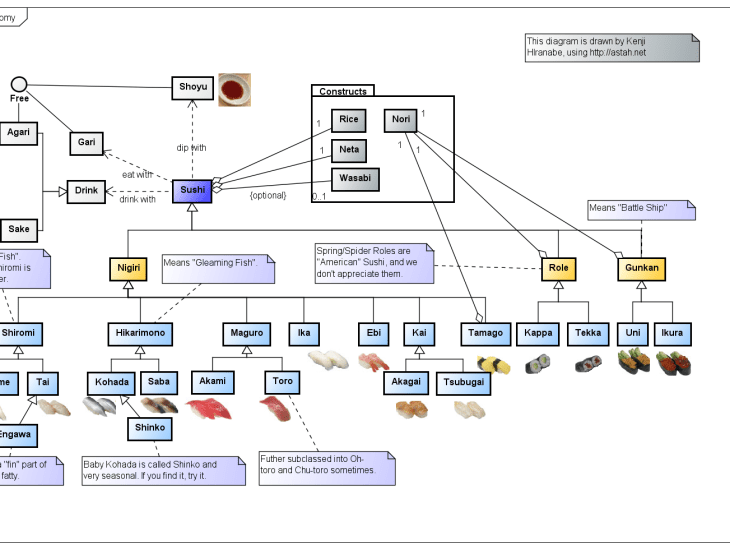
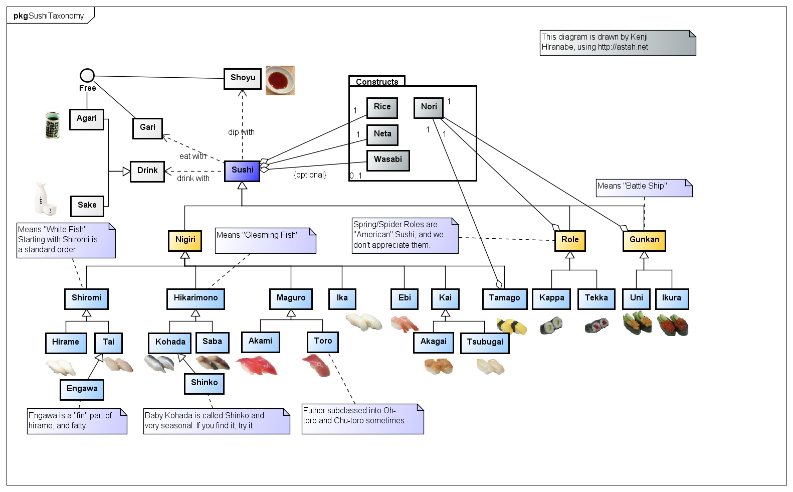
I want to share my analysis of the “Sushi” domain.
- Sushi is constructed by Neta, Rice and sometimes Nori.
- There are several categories of Sushi called, “Shiromi(White fish)”, “Hikarimono(Gleaming fish)”, and Gunkan.
- You eat Sushi with Sake or Agari(tea), Gari, and Shoyu(Soy sause), and Agari, Gari and Shoyu are free.
This is a simplest observation, and I’m happy to hear your comments!
# Several bugs are already reported… like Engawa should be related to Hirame, not to Tai. “Role” should be “Roll” or Makizushi in Japanese.
-Kenji

Very Nice!
Which diagram of Astah did you use?
This is a pure class diagram, pics are copy & pasted (by dragging and dropping) png, jpg
role -> roll
subclass Hirame points to Tai
Nice catch !! Thanks
Thank you for tthis