Office Closure Notice on April 17, 2026
Please note that our office will be closed on Friday, April 17, 2026, due to an internal event.
Support services will resume on Monday, April 20.
Please note that our office will be closed on Friday, April 17, 2026, due to an internal event.
Support services will resume on Monday, April 20.
Astah SysML and Astah System Safety v11 are officially here! Explore new AI-powered modeling . To celebrate the launch, we are offering a special 2nd trial license for previous users to test version 11 through March 18, 2026.
We’re excited to announce the release of Astah Professional and Astah UML version11, major updates that bring AI-assisted modeling into your daily modeling work – helping you create, understand, refine, and evolve system models. This […]
Change Vision will be closed for the New Year holiday from December 27, 2025 to January 4, 2026.
On June 16, 2025, Change Vision, Inc. hosted a one-day tutorial on Enterprise Architecture Modeling with UAF, led by Dr. James Martin (The Aerospace Corporation / INCOSE Fellow).
Forty participants from diverse industries and academia joined, engaging in lively discussions. A networking reception followed, offering a valuable opportunity to deepen understanding of UAF.
Managing multiple Astah licenses has become easier! Until now, the license management portal displayed license numbers, expiration dates, and support periods, but it was difficult to track details like “Who is using this license?” or “Which PC is it installed on?”
Draw in text. Refine in Astah. Work with AI. Meet the new PlantUML Plugin v1.0.0 for Astah.
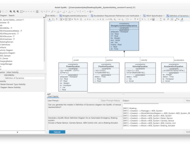
Discover how to integrate Astah with AI tools to analyze UML class diagrams effectively. This first post in the Astah × AI Integration series walks through exporting models, crafting smart AI prompts, and reviewing a real AI-powered analysis example.
We’ve released a lightweight SysML v2 Editor as a Visual Studio Code extension. Built to support the next generation of systems engineering, this tool offers syntax-aware modeling with features like highlighting, validation, navigation, and more – helping you get hands-on with SysML v2.
Astah System Safety and Astah SysML are now officially part of the INCOSE SE Laboratory.