Astah in 5min
Skip to content
  • by diagrams
    • Class Diagrams
    • UseCase Diagram
    • Sequence Diagram
    • Statemachine Diagram
    • Activity Diagram
    • Composite Structure Diagrams
    • ER Diagram
    • MindMap
    • Requirement Diagram
  • By Scenes
    • Code Generation
    • Create documents
    • Draw clean diagrams
    • Edit existing diagram
    • Search models
    • Share diagrams
    • Team Development
    • API
  • VIDEOS
  • Plugins
    • API
    • Script Samples
    • Add Special View
    • Script
    • Code Generation
  • Products
    • Astah Professional (UML)
    • Astah SysML
    • Astah GSN
    • Mermaid Graphical Editor
  • Bug Info
    • Astah Professional
    • Astah UML
    • Astah System Safety
    • Astah SysML
    • Astah GSN
    • Astah Viewer
  • News
    • Releases
    • Campaigns
    • Event
    • Licensing
  • software modeling
    • Agile
    • safety-critical software development

Draw clean diagrams

Let’s draw a high-density diagram

  • by m_lily
  • Posted on November 20, 2018November 15, 2018
  • Create documents

I will teach you how to optimize your diagram quickly.

Read More

How to create Interfaces in rectangle shape

  • by Satomi Joba
  • Posted on May 1, 2015September 18, 2020
  • Class Diagram

When you want to create Interfaces in rectangle shape in Astah.

Read More

Hide all the Attributes and Operations from diagrams

  • by Satomi Joba
  • Posted on February 12, 2015September 18, 2020
  • Class Diagram

Show/hide Attributes and Operations on diagrams

Read More

How to move objects 1 pixel at a time

  • by Satomi Joba
  • Posted on August 25, 2014February 8, 2015
  • Draw clean diagrams

Astah has several alignment features to align UML model elements nicely with easy step. But still sometimes you may want to move model elements individually just to place them in a right place. In that […]

Read More

How to remove shadows from models

  • by Satomi Joba
  • Posted on July 18, 2014February 8, 2015
  • Create documents
Astah UML Class Diagram

[Editions for: Astah Professional, Astah Community, Astah SysML and Astah GSN] When you draw models, each model element will have shadow by default. This is how to remove the shadow. (1) Go to [Tool] – […]

Read More

Line presentations in Astah – (2) starting a line at anywhere you like

  • by Satomi Joba
  • Posted on April 22, 2014February 8, 2015
  • Draw clean diagrams
Astah UML Class Diagram

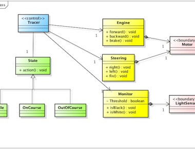
Alining lines is a simple gesture but could be irritating especially for models that have multiple lines originating from themselves like ones in the figure below. This post will show you how to draw the […]

Read More

Line presentations in Astah – (1) How to represent Generalizations in shared target style

  • by Satomi Joba
  • Posted on April 22, 2014February 8, 2015
  • Class Diagram

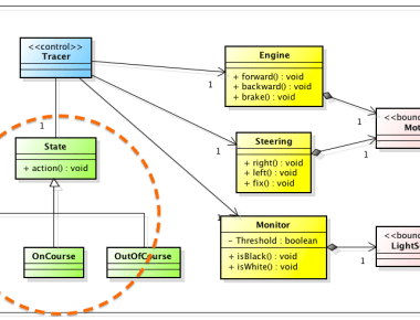
Sometimes we receive this question: “How could we represent the shared target style like the sample figure below (in red circle)?” The answer is this. (1) Create Classes and Generalizations to State Class from each […]

Read More

Show States and Actions in the Structure view

  • by Satomi Joba
  • Posted on March 11, 2014February 8, 2015
  • Activity Diagram

[Editions for: Astah Professional, Astah Community, Astah SysML and Astah GSN] Did you know that you can show States and Submachine States of Statemachine diagram and Actions and CallBehaviorActions in Activity diagram in the Structure […]

Read More

Show Grid in diagram

  • by Satomi Joba
  • Posted on August 30, 2013February 8, 2015
  • Draw clean diagrams

The “Look” of UML diagrams counts. Diagrams that look “clean” increase the clarity of models in visual and that makes it easier for yourself and importantly for the audiences to read and understand the models […]

Read More

How to draw Object diagrams in Astah

  • by Satomi Joba
  • Posted on August 8, 2013September 16, 2020
  • Draw clean diagrams

UML Object diagram Object diagram is used for representing a relationship between instances. In OMG UML 1.5 specification, it is defined as “a graph of instances, including objects and data values. A static object diagram is an […]

Read More

Posts navigation

Older posts
  • Facebook
  • Twitter
  • YouTube

Popular Posts

  • Online Mob Modeling with Astah x miro!
    Online Mob Modeling with Astah x miro!
  • Mermaid Graphical Editor Plug-in for Visual Studio Code
    Mermaid Graphical Editor Plug-in for Visual Studio Code
  • A 5-minute Introduction to UAF (Unified Architecture Framework): Strategic View
    A 5-minute Introduction to UAF (Unified Architecture Framework): Strategic View
  • Renew Your Free Student License for Astah UML Today!
    Renew Your Free Student License for Astah UML Today!
  • Install Astah Free Plugins easily!
    Install Astah Free Plugins easily!

Authors

Satomi (Communication Manager)

Kenji (CEO)

Toshihiro Okamura

Toshi (Astah Dev. Lead)

Like us on Facebook

Like us on Facebook

Twitter Updates

Tweets by astah_en

Social

Categories

Activity Diagram Agile Announcement Class Diagram Code Generation Create documents Diagram Draw clean diagrams Event GSN methods MindMap News Plug-in pro-bug Releases reverse engineering Script sequence diagram Share diagrams Statemachine Diagram SysML sysml-bug Team Collaboration TIPS UML uml-bug UseCase Diagram VIDEOS
Blog at WordPress.com.
  • Subscribe Subscribed
    • Astah in 5min
    • Join 69 other subscribers
    • Already have a WordPress.com account? Log in now.
    • Astah in 5min
    • Subscribe Subscribed
    • Sign up
    • Log in
    • Report this content
    • View site in Reader
    • Manage subscriptions
    • Collapse this bar
 

Loading Comments...