There are many ways to use the Git, but there are only 8 simple core models that consist of Git’s foundation. Without understanding this model, you may not be able to use the Git as you are supposed to. I hear “Git is not easy, but in my opinion, those people are not understanding Git’s model. It is actually very simple, so I will explain the core models that consist of Git and relations between objects related to Git’s basic commands.
Git Basic Concepts
You can take apart the basic concepts of Git into these two:
- GitObject
- Reference
GitObject is the object Git manages. Commit is the GitObject. Files stored under the objects that appears in the .git which is the Git repository, is the GitObject. GitObject is shown with the first 2 characters as subdirectory and the remaining character as filename based on the hashed strings of its contents.
Reference refers to Commit. Branch is the Reference. When you open the .git which is the Git repository, the files stored under refs are the Reference. Reference contents is Commit ID.
This is the model of these basic core concepts and relations between them.
- Commit – this is a concept to show the commit graph.
Commitcontents include not only thecommentbut also former Commit, Trees that show the structure of file directories, User, which is the committer and author, date committed and file timestamp. When you executerebaseorcherry-pick,commit --amend, it changes Commit ID because it changes the former commit and its file timestamp.
- User – This is a concept to show the commit-related person. It shows in user icon in GitHub. User’s
emailis used.
- Tree – This is a concept to show the tree. Tree has
Treethat shows subdirectory andBlobthat shows files. There is a name to refer to both the Tree and Blob.
- Blob – This is a concept to show files. All the files in the working tree is copied.
.gitstores all the files that have been changed.Because Blob objects are the files, the size of.git/objectstends to become large. To prevent it becoming too large, it compresses the contents and also uses hash on filename for the same contents without making a new separate file.
- Branch – branch itself, can be branch of the local repository and the remote repository.
Referenceunder.git/refs/headsis the branch of local one andReferenceunder.git/refs/remotesis the remote’s. The refs specified in.git/HEADis the the branch you are currently on. When you run the commit while you are checking out the branch, it follows the commit, but it is just only updating the contents of the branch pointed by.git/HEAD.
- Tag – This is the
Referenceunder.git/refs/tags.
Git has so many features to offer, but these are the only core models and objects based on these concepts are working together.
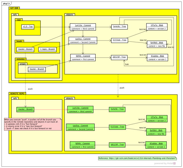
Git really gives meaning to each object by its filenames and directories. I made models about 4 frequently-used commands in Git, clone, fetch, push and pull.
clone
When you run the command clone, it gets GitObject and Reference from the specified remote repository and creates master branch in the local branch.
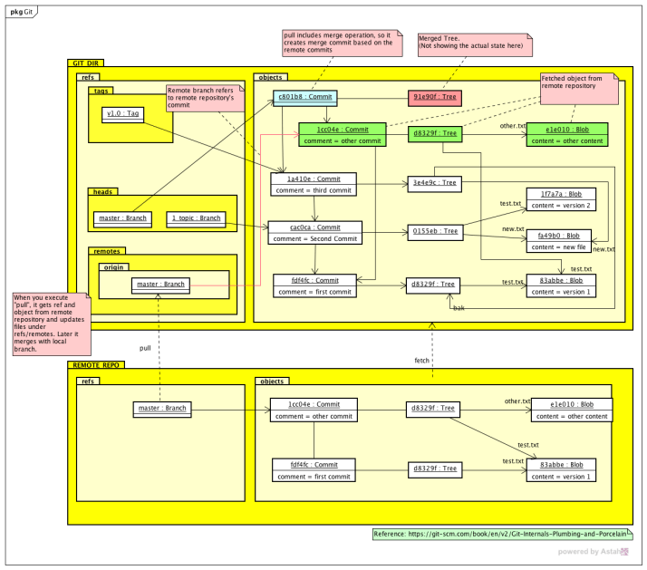
fetch
When you run the command fetch, it gets GitObject and Reference from specified remote repository. It only updates the remote branch in the local repository. The local branch itself will not be updated.
push
When you run the command push, it sends GitObject and Reference to the specified remote repository. If it is not the fast forward push with remote repository’s branch and local, it returns an error. push -f will skip the check if it is the fast forward or not. When you specify the branch, it pushes it and also GitObject that is related to the branch.
pull
When you run the command pull, it gets GitObject and Reference from specified remote repository and then merges the remote branch to the local.
Repository Setup
Repository setting is configured in the .git/config. When you open it, it should show as below.
[core]
repositoryformatversion = 0
filemode = true
bare = false
logallrefupdates = true
ignorecase = true
precomposeunicode = false
[remote "origin"]
url = git@github.com:ChangeVision/astah.git
fetch = +refs/heads/*:refs/remotes/origin/*
[ branch "master" ]
remote = origin
merge = refs/heads/master
In this sample, it is defined as below:
Setting up repository
You can find it around [core]. You can see this is created as non-bare repository from bare = false.
Name and URL of remote repository
You can find it around [remote "origin"]. URL of the remote repository named origin is git@github.com:ChangeVision/astah.git and fetch target is +refs/heads/*:refs/remotes/origin/*.
Upstream tracking branch between local and remote branch
You can find it around [ branch "master"]. Upstream of master branch is set as origin‘s refs/heads/master.
So this was my brief explanation about Git’s core concepts. Hope you find that Git is actually simple.
I believe modeling helps to visualize and understand the relations of concepts in the system that are hard to find clearly just by reading the documents.
How about you try modeling the concepts of any tools you are using? It will help you understand the system deeper and find the better way to make a use of the system!
Reference
I used Astah to create these diagrams.
If you want to view diagrams and directly edit, you can download the file from here and open it using Astah (Free version Astah Community or 50-day free trial of Astah Professional edition).






2 thoughts on “Git Data Model”