Astah in 5min
Skip to content
  • by diagrams
    • Class Diagrams
    • UseCase Diagram
    • Sequence Diagram
    • Statemachine Diagram
    • Activity Diagram
    • Composite Structure Diagrams
    • ER Diagram
    • MindMap
    • Requirement Diagram
  • By Scenes
    • Code Generation
    • Create documents
    • Draw clean diagrams
    • Edit existing diagram
    • Search models
    • Share diagrams
    • Team Development
    • API
  • VIDEOS
  • Plugins
    • API
    • Script Samples
    • Add Special View
    • Script
    • Code Generation
  • Products
    • Astah Professional (UML)
    • Astah SysML
    • Astah GSN
    • Mermaid Graphical Editor
  • Bug Info
    • Astah Professional
    • Astah UML
    • Astah System Safety
    • Astah SysML
    • Astah GSN
    • Astah Viewer
  • News
    • Releases
    • Campaigns
    • Event
    • Licensing
  • software modeling
    • Agile
    • safety-critical software development

Author: Satomi Joba

Announcing Astah SysML & Astah System Safety v11: AI-Powered Modeling & New 2nd Trial Opportunities

  • by Satomi Joba
  • Posted on March 3, 2026
  • Announcement
Astah System Safety and Astah SysML AI Chat Copilot

Astah SysML and Astah System Safety v11 are officially here! Explore new AI-powered modeling . To celebrate the launch, we are offering a special 2nd trial license for previous users to test version 11 through March 18, 2026.

Read More

Announcing Astah v11 with AI-Assisted Modeling

  • by Satomi Joba
  • Posted on December 17, 2025
  • TIPS
AI Chat Copilot

We’re excited to announce the release of Astah Professional and Astah UML version11, major updates that bring AI-assisted modeling into your daily modeling work – helping you create, understand, refine, and evolve system models. This […]

Read More

New Year Holiday Office Closure Notice (Change Vision / Astah)

  • by Satomi Joba
  • Posted on December 1, 2025December 1, 2025
  • Announcement
Astah Office Closure Image

Change Vision will be closed for the New Year holiday from December 27, 2025 to January 4, 2026.

Read More

New Feature: Add Internal Notes to Your Astah Licenses

  • by Satomi Joba
  • Posted on August 18, 2025
  • TIPS
Astah License Portal

Managing multiple Astah licenses has become easier! Until now, the license management portal displayed license numbers, expiration dates, and support periods, but it was difficult to track details like “Who is using this license?” or “Which PC is it installed on?”

Read More

Astah PlantUML Plugin 1.0.0 – A Major Upgrade!

  • by Satomi Joba
  • Posted on August 5, 2025August 13, 2025
  • Plug-in

Draw in text. Refine in Astah. Work with AI. Meet the new PlantUML Plugin v1.0.0 for Astah.

Read More

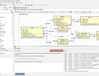
Astah x AI Integration – Part 1: Introduction to AI-Based Model Analysis (Class Diagram)

  • by Satomi Joba
  • Posted on August 4, 2025
  • TIPS
Astah x AI Integration

Discover how to integrate Astah with AI tools to analyze UML class diagrams effectively. This first post in the Astah × AI Integration series walks through exporting models, crafting smart AI prompts, and reviewing a real AI-powered analysis example.

Read More

Released: SysMLv2 Editor for Visual Studio Code

  • by Satomi Joba
  • Posted on May 30, 2025
  • Announcement
SysMLv2 Editor Released

We’ve released a lightweight SysML v2 Editor as a Visual Studio Code extension. Built to support the next generation of systems engineering, this tool offers syntax-aware modeling with features like highlighting, validation, navigation, and more – helping you get hands-on with SysML v2.

Read More

Astah System Safety and Astah SysML Now Available in INCOSE SE Laboratory

  • by Satomi Joba
  • Posted on May 15, 2025May 23, 2025
  • Announcement

Astah System Safety and Astah SysML are now officially part of the INCOSE SE Laboratory.

Read More

Office Closure Notice on May 16, 2025

  • by Satomi Joba
  • Posted on May 13, 2025March 31, 2025
  • Announcement
Office Closure

Please note that our office will be closed on Friday, May 16, 2025, due to an internal event. Our support and license delivery for certain products will resume on Monday, May 19. Online purchases will still be available.

Read More

Astah Professional & Astah UML v10.1 Now Available! 🚀

  • by Satomi Joba
  • Posted on March 19, 2025
  • Announcement
Astah Professional and UML v10.1 Released

Astah Professional & Astah UML v10.1 Now Available! 🚀
The latest update focuses on enhancing modeling efficiency, improving stability, and resolving reported issues for a smoother, more reliable experience. With v10.1, you can now clone models directly from diagrams and organize ER models with packages, making your workflow even more efficient.

Read More

Posts navigation

Older posts
  • Facebook
  • Twitter
  • YouTube

Popular Posts

  • Mermaid Graphical Editor Plug-in for Visual Studio Code
    Mermaid Graphical Editor Plug-in for Visual Studio Code
  • Hyperlink’s introduction
    Hyperlink’s introduction
  • A 5-minute Introduction to UAF (Unified Architecture Framework): Strategic View
    A 5-minute Introduction to UAF (Unified Architecture Framework): Strategic View
  • Import your FreeMind map to Astah!
    Import your FreeMind map to Astah!
  • Astah Sponsors "Thailand Systems Engineering Conference 2024" 
    Astah Sponsors "Thailand Systems Engineering Conference 2024" 

Authors

Satomi (Communication Manager)

Kenji (CEO)

Toshihiro Okamura

Toshi (Astah Dev. Lead)

Like us on Facebook

Like us on Facebook

Twitter Updates

Tweets by astah_en

Social

Categories

Activity Diagram Agile Announcement Class Diagram Code Generation Create documents Diagram Draw clean diagrams Event GSN methods MindMap News Plug-in pro-bug Releases reverse engineering Script sequence diagram Share diagrams Statemachine Diagram SysML sysml-bug Team Collaboration TIPS UML uml-bug UseCase Diagram VIDEOS
Blog at WordPress.com.
  • Subscribe Subscribed
    • Astah in 5min
    • Join 69 other subscribers
    • Already have a WordPress.com account? Log in now.
    • Astah in 5min
    • Subscribe Subscribed
    • Sign up
    • Log in
    • Report this content
    • View site in Reader
    • Manage subscriptions
    • Collapse this bar

Loading Comments...