This is a guest post by Mr. Nobu Kobayashi from Denso Create, Inc from Japan.
In this post, he tries to demonstrate an effective usage of GSN and UML in systems engineering activities(modeling, documentation, design, and especially their reviews) using a parallel analogy of an easy example .i.e. Origami.
Last week we introduced Nobu’s idea of how to extract implicit knowledge in Origami via GSN. There are many Origami how-to books, but even though everybody follows the exact same instruction, the results will come differently. Some turn out sharp (like right one in the image below) and some turn messy (like the left one)… So what makes the difference? It clearly shows that the complete instruction is just not enough and there are some secret know-hows to make the difference. Then how could we extract those know-hows? (Click the image below to read the last post.)
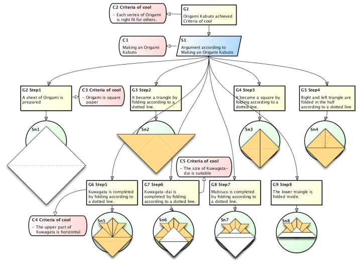
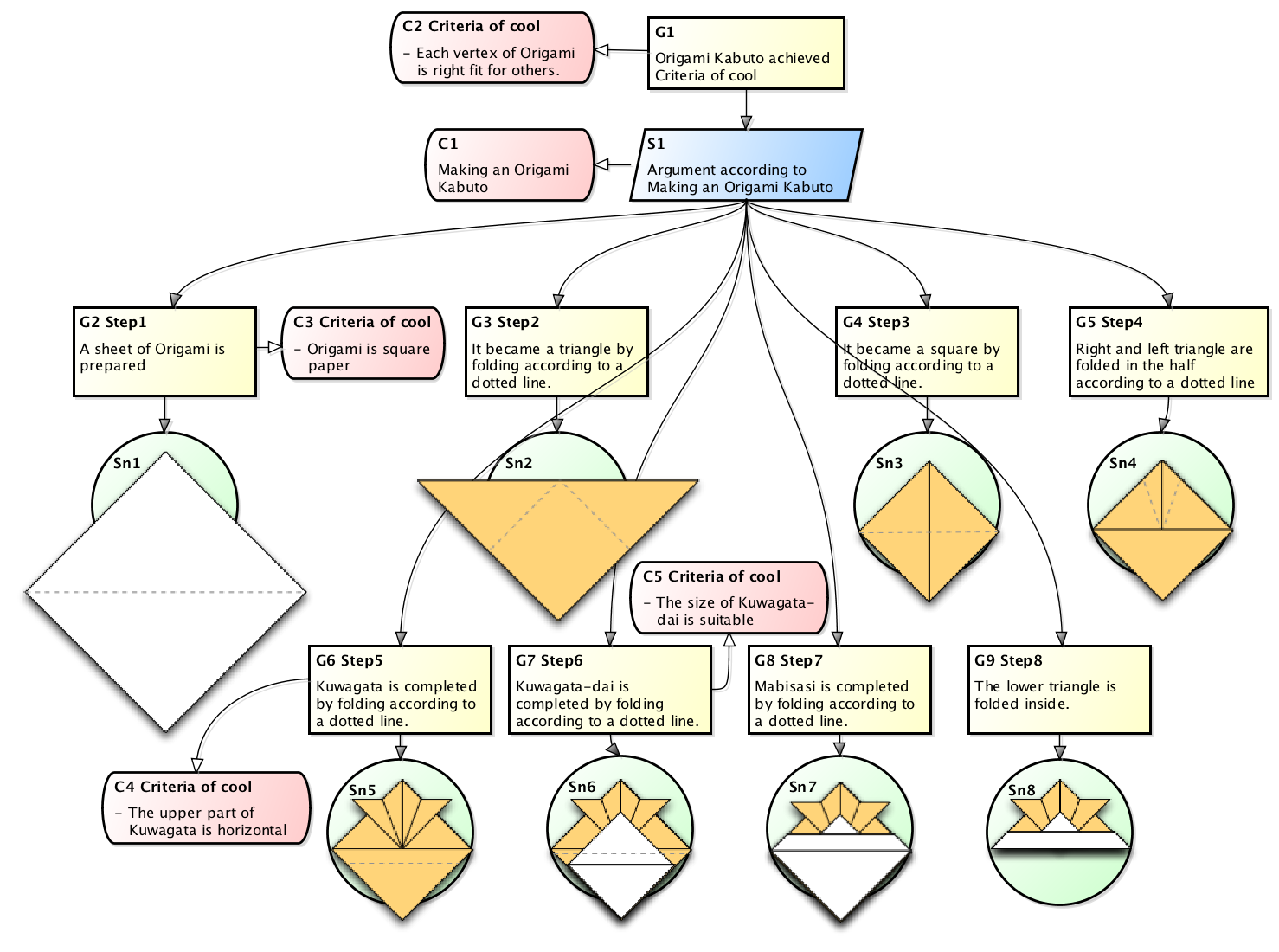
So below is the diagram he drew that shows the process of how to fold beautiful Kabuto which is a Japanese warrior helmet (see the right image) with Origami papers and secret know-hows (implicit knowledge) extracted by using “Context” node in GSN (Goal Structuring Notation).

Figure1. Steps to fold a Kabuto (Japanese Warrior Helmet) with Origami papers. Read more at https://changevision.wordpress.com/2014/08/24/how-to-make-it-better-extract-implicit-knowledge-via-gsn/
Now we have a question.
“Is this map sufficient for everybody else to fold beautiful Origami with?”
When this diagram was created, these secret know-hows (noted in pink) were picked up from ‘what we tried to be careful at some steps’ with an aim for creating a beautiful Origami Kabuto. But what is ‘a beautiful Origami Kabuto?’ – each person may have different answers to this question. Without sharing the definition or one’s idea of ‘what Beautiful Origrami Kabuto is’, this diagram could be just another instruction of folding Kabuto with someone’s tips and might not be acceptable for the others who have different sense for ‘Beautiful Origami Kabuto’. Then in order to make this map acceptable and work for anybody to fold a beautiful Origami with, what could we do?
Trying a different way to extract the implicit knowledge
The answer is to visualize the way how those implicit knowledge were extracted and make it explicit. Once people understand the fundamental assumptions that those implicit knowledge is on, they will understand and accept them more easily.
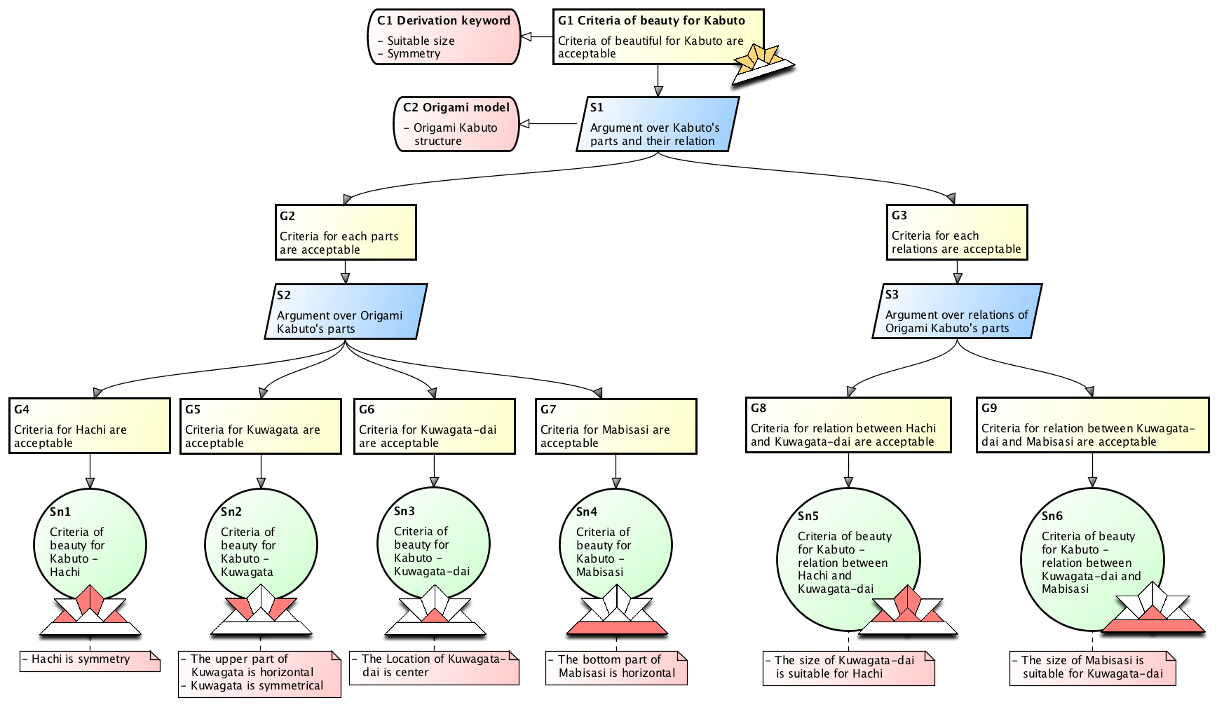
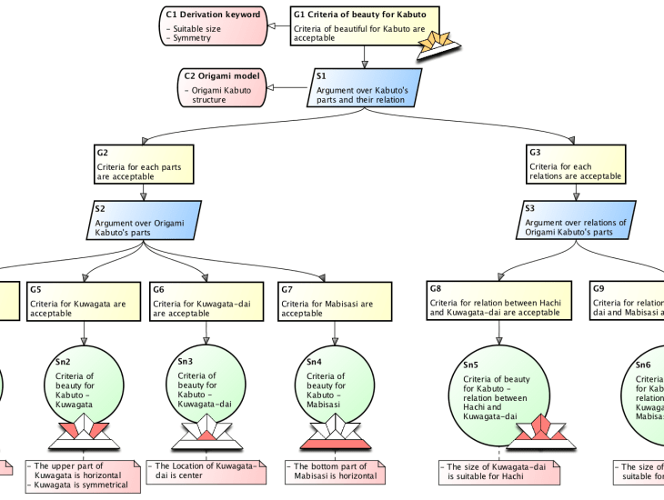
The first step I did was to model the structure of Origami Kabuto (Figure.2) using UML.
Origami Kabuto inherits three characteristics, vertex, side and face, and it consists of 4 parts called ‘Hachi’ (the main part of its hat), ‘Kuwagata’ (a hoe-shaped helmet crest), ‘Kuwagata-dai’ (A crest stand), and ‘Mabisasi’ (a visor). In the Figure.2, dotted arrow represents the relation of two parts that how one is folded will affect the size of the other part. (e.g. If Mabisasi becomes bigger, the size of Kuwagata-dai will get smaller and may look unbalanced together). I believe the model in Figure.2 is easy to understand because it shows the nature of the structure of Origami.
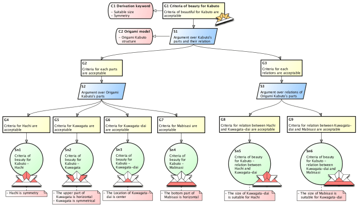
Then I did extract implicit knowledge. This time I defined the “Beautiful Kabuto” as one consists of 4 parts which are all in suitable size to make a good balance as a whole and is symmetric. So I chose ‘Suitable size’ and ‘Symmetry’ as essential conditions to derive ‘Criteria of Beautiful Kabuto’ and extracted the implicit knowledge by checking these conditions against the structure of Origami Kabuto (Figure.2).
Let me explain this new diagram – Figure.3
- The top goal is “Criteria of beauty for Kabuto is accepted’, claimed using yellow ■ Goal node (G1) on the top.
- ‘Suitable size’ and ‘Symmetry’ are adopted as key points shown in pink ■ Context (C1) to derive the criteria of ‘Beautiful Kabuto’. This is placed on the top as this is the core guideline to achieve the top goal and applies to the whole nodes in this diagram.
- Top Goal is divided into two groups “Individual part of Kabuto” and “Relation of parts which affect to each other’s size” based on its concept (C2) and those are broken down further to Sub Goals (G4-9) according to blue ■ Strategy nodes.
- All the implicit knowledge is written in Pink notes at the bottom which were extracted by checking the two key rules stated in C1 for each Solution node (Sn1-6).
Share the context using GSN before start disussing
I believe this new diagram helps more people to fold it better than with the other diagram I drew in the last post because it now shares ‘what a Beautiful Origami is’ with all the extracted implicit knowledge. Once you know the foundation where all the tips come from, those will be more convincing, understandable and easy to accept.
Let’s see this in the software development scene. If everyone involved in a same project could share and understand the same context, we could avoid easy mistakes that are caused by the recognition gap. (I have happened to design software using wrong kind of documents..etc.)
“Visualize your idea and build a common understanding with the others.”
This is easy to say but difficult to achieve – but I believe GSN can be its effective solution.
At last, I’d like to say thank you for Change Vision-san for developing Astah GSN which provides the features very attentive that help us draw GSN. For example, ‘comment feature’ is a good solution when I want to write detailed information into a Solution node to explain leaf goal’s validity. I hope Astah to continue growing and keep its attentiveness for all the users.
Thank you.
Nobu Kobayashi



