(This article is written by a Japanese engineer at Astah who is trying to learn English.)
In Activity & Statemachine diagrams on Astah 8.0, you can insert new object easily between existing objects.
I will introduce this inprovement on statemachine diagram.
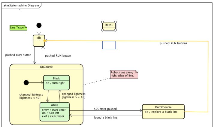
Drag new object [State1] on the line.
In Astah 8.0 when object is on a line, the line will be emphasized in yellow, as the image below.
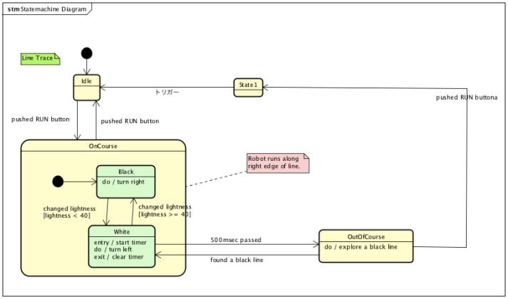
Dropping the object on the line.

By this improvement, you can omit re-drawing lines.
It would be appreciated if this improvement helps you to concentrate on the essential part without worrying about unnecessary things.
■Tips: “Gap Expander / Remover”
“Gap Expander / Remover” helps you to move all the model elements all once easily.
If you have’t use this function yet, Please use.
http://astah.net/manual/403-gapexpander