* This article is written by a Japanese engineer at Astah who is trying to learn English. 🙂
Hello, this is Lily.
Have you read my previous article “How we do Astah’s Technical Support“?
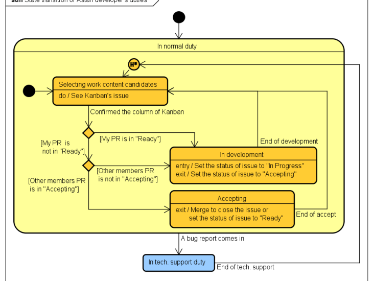
Today I’d like to show a little bit about Astah developer’s job. This is a Statemachine diagram I created about our job.

In the diagram,,
- “PR” means a pull request of GitHub
- “Kanban” means Kanban board, we use a tool called Waffle and this is what it looks like.

You see a circle with “H*” inside in the diagram above, that is a “deep history pseudo state” and is one of the model elements used in Statemachine diagram. It means to remember the state when leaving the state of parent and to resume when returning to its parent state.
I hope you understand the flow of my development work. Statemachine diagrams are very useful. 😉 I think this work method is very good with the following reasons:
- We don’t always need a conductor
- Even if development members increase or decrease, it is all right.
- I can choose the issue I like from Kanban board
- Developers and acceptors are separate and it makes it easier to detect problems
- Keep good quality in the product
I’ve been working out of my home for a year now and I’ve been able to work very effectively with my team in the office with our methods.