We’re excited to announce the release of Astah Professional and Astah UML version11, major updates that bring AI-assisted modeling into your daily modeling work – helping you create, understand, refine, and evolve system models.
This release introduces three headline capabilities – AI Chat Copilot, MCP Server, and AI-Powered Code Reverse – along with a wide range of enhancements and fixes across diagrams and core functionality.
Astah v11 is designed to help you model faster, understand systems more deeply, and connect design with implementation using GenAI more seamlessly than ever before.
✨ What’s New in Astah v11
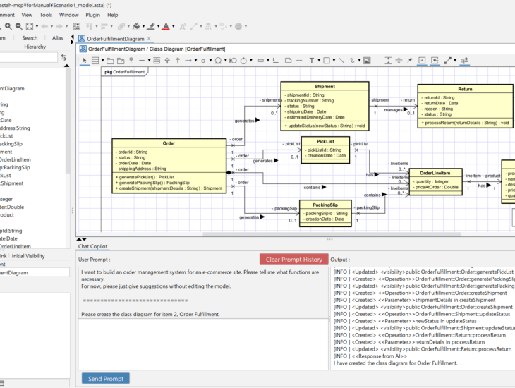
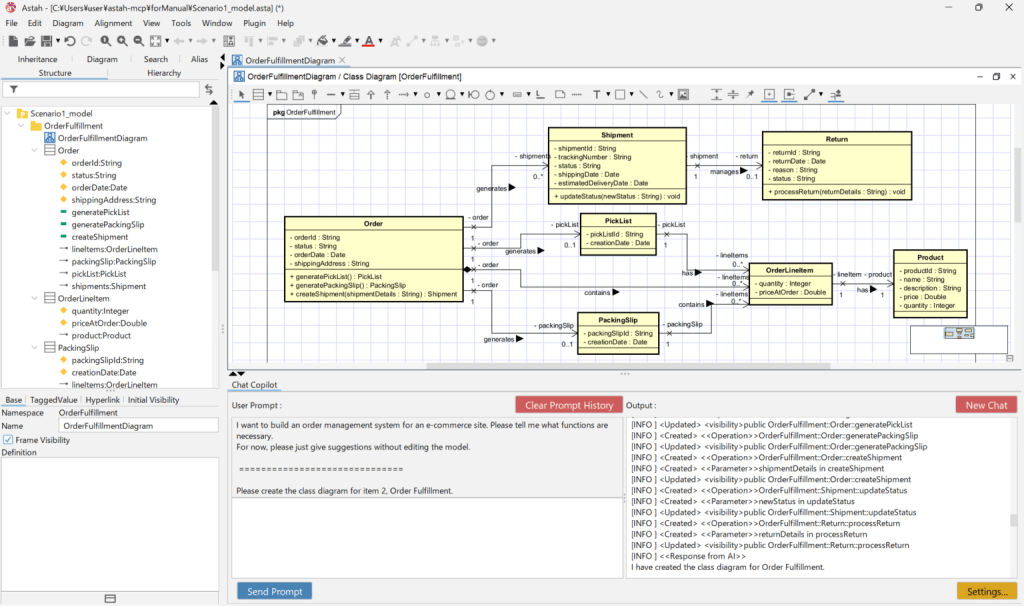
🤖 AI Chat Copilot – Get Modeling Help Instantly
AI Chat Copilot lets you interact with youde model using natural language. You can ask questions about diagrams, confirm design intent, and explore relationships between elements – without manually digging through every part of the model.
Examples of what you can do:
- Ask what a class, component, or module is responsible for
- Clarify relationships and dependencies in a diagram
- Get guidance while reviewing or refining your design
Whether you’re validating architecture decisions or trying to understand a model you didn’t create, AI Chat Copilot helps you move forward with confidence.
MCP Server — Connect Astah with AI Tools

Astah v11 adds MCP Server support, enabling integration between Astah and external AI tools via the Model Context Protocol (MCP).
This unlocks advanced, extensible AI-assisted use cases while maintaining safety and governance around your models.
AI-Powered Code Reverse
— From Code to Model, Intelligently

Astah Professional and UML v11 introduce AI-Powered Code Reverse, a smarter approach to reverse engineering that uses AI to interpret source code and generate more meaningful models.
This is especially useful for onboarding, refactoring, or documenting legacy systems.
Enhancements and Resolved Issues
In addition to the new AI features, Astah v11 also includes numerous improvements and bug fixes across diagram types and core features. For more details, Please refer to the official Release Notes:
📦 Availability
Astah Professional and UML v11 are available now.
Get Started here:
👉 Download Astah Professional v11
📦 If you want to try it out:
If you’re new to Astah – or you want to explore the v11 features before rolling it out to your team – you can start with a trial:
You can download the 7-day trial license from here:
👉 Download a 7-day Trial License for Astah Professional
👉 Download a 7-day Trial License for Astah UML
Hope you enjoy AI-assisted modeling with Astah!
Best regards,
Astah Team
