With the release of Astah SysML and Astah System Safety v11 today, March 3, 2026, we are excited to introduce key improvements designed to expand your modeling capabilities and streamline team collaboration. This version brings a more intuitive interface and powerful new features to help you manage complex systems with ease.
AI Chat Copilot
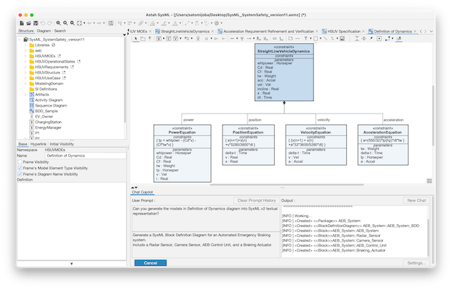
For this release, the headline feature is the AI Chat Copilot.
Integrate AI-driven insights into your design process. Simply describe the system you are building to generate initial SysML models, brainstorm structural ideas, or summarize complex existing diagrams instantly through natural language.

Connecting to the AI Agents with MCP
We are not just bringing AI in; we are connecting Astah to the broader AI world. Astah v11 introduces MCP Server support.

Native HTML Export: Model Sharing Made Easy
Previously available as a plug-in, the high-fidelity HTML Export functionality is now built directly into Astah System Safety by default.
This built-in feature lets you export entire projects as interactive, browser-based views. Share complex system models effortlessly with stakeholders—no installation, plugins, or external viewer required. They simply navigate and click through the diagrams as if they were in the tool itself.

(For Astah System Safety Only)
ACP Notation Support in GSN
For our safety case modelers, we have added native support for Assurance Claim Point (ACP) notation within Goal-Structuring Notation (GSN).

Web-to-Mind Map Integration:
Enhance your research and brainstorming with our new Smart Mind Mapping.
You can now drag URLs from your browser directly onto a Mind Map diagram. Astah automatically creates a new topic using the web page’s title and description and embeds a live hyperlink—perfect for rapid research capture and creating web resource lists.

For more details and download, please check out our full release notes:
Try Astah v11 today!
We understand that many of you have already explored Astah SysML or Astah System Safety. To ensure everyone has the chance to evaluate the significant changes in v11, we are offering a 2nd trial license to those who have previously used our software.
If you are interested in exploring the latest version, please request your 2nd trial license via the form below. This license will allow you to fully experience Astah SysML / Astah System Safety v11 through March 18, 2026.
We’d love to hear your feedback on Astah v11!
Happy Modeling!
Astah Team